Oracle分两种锁,一种是DDL锁,一种是DML锁。
查DDL锁的数据字典,SQL如下:
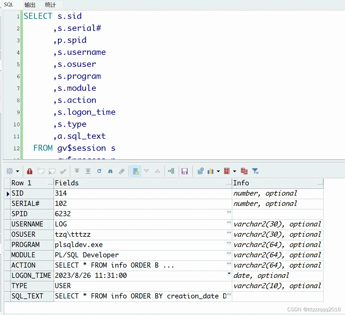
查表的DDL锁的详情的查询结果如下图所示:

有两种方式可以解锁表的DDL锁。
- 一是:执行kill session脚本。
- 二是:调用tzq_server_pkg包的kill_session存过执行杀会话kill session。
1.2.1、解锁表的DDL锁 - 1、执行kill session脚本
Ⅰ、打开命令窗口

Ⅱ、执行上面生成好的kill session脚本

1.2.2、解锁表的DDL锁 - 2、调用tzq_server_pkg包的kill_session存过执行杀会话kill session。
tzq_server_pkg包的代码详见博客:Oracle解锁表、包、用户、杀会话、停job
打开命令行窗口,执行下面命令:
查DML锁的数据字典,SQL如下:
查表的DML锁的详情的查询结果如下图所示:

有两种方式可以解锁表的DML锁。
- 一是:执行kill session脚本。
- 二是:调用tzq_server_pkg包的kill_session存过执行杀会话kill session。
2.2.1、解锁表的DML锁 - 1、执行kill session脚本
Ⅰ、打开命令窗口

Ⅱ、执行上面生成好的kill session脚本

2.2.2、解锁表的DML锁 - 2、调用tzq_server_pkg包的kill_session存过执行杀会话kill session。
tzq_server_pkg包的代码详见博客:Oracle解锁表、包、用户、杀会话、停job
打开命令行窗口,执行下面命令:


Oracle查询锁定表的会话信息,可以执行下面的SQL来进行查询:

此查询将返回被锁定的表的会话ID、用户名、机器名、锁模式、锁定类型以及锁定对象的ID等信息。请注意,如果有多个锁定类型,则此查询可能会返回多行。
查询结果如下图:


到此这篇关于Oracle查锁表的实现(史上最全)的文章就介绍到这了,更多相关Oracle查锁表内容请搜索脚本之家以前的文章或继续浏览下面的相关文章希望大家以后多多支持脚本之家!
到此这篇oracle查看锁表(oracle查看锁表和解锁)的文章就介绍到这了,更多相关内容请继续浏览下面的相关 推荐文章,希望大家都能在编程的领域有一番成就!版权声明:
本文来自互联网用户投稿,该文观点仅代表作者本人,不代表本站立场。本站仅提供信息存储空间服务,不拥有所有权,不承担相关法律责任。
如若内容造成侵权、违法违规、事实不符,请将相关资料发送至xkadmin@xkablog.com进行投诉反馈,一经查实,立即处理!
转载请注明出处,原文链接:https://www.xkablog.com/rfx/44608.html