Openstack版本:Q版本(chinaskills_cloud_iaas.iso)其他版本也可
配置需求:一台交换机(能通外网的交换机,这里不做网络的配置),两台服务器(CPU,内存和硬盘等资源越大越好),装有CentOS系统的启动盘(这里使用CentOS-7-x86_64-DVD-1804.iso作为例子)
1.交换机的配置
为三层交换机配置vlan
2.网线连接
配置完交换机之后,就需要用网线将服务器等设备与交换机连接起来。将两台服务器的网口一连接到交换机的1-2口接上;将两台服务器的网口二连接到交换机的9-10接口上。(一般三层交换机的1-8接口为acces模式,9-16为trunk模式,17-24为access模式)
3.启动盘的配置
在电脑上获取CentOS-7-x86_64-DVD-1804.iso的镜像包(CentOS7.5),使用MultiBootUSB等启动盘制作工具,将安装镜像写入U盘。
4.启动服务器


语言尽量选择English,点击

进入这个页面后选择

点击勾选所需要的硬盘,注意,在使用启动盘安装系统时会在红框处出现额外的盘(我用的虚拟机提供的图片)并且名称为Flash Disk,那是我们的启动盘,切记不能勾选,否则会出现系统文件丢失的错误

接着在其他存储选项(Other Storage Options)中选择,之后点击Done




根目录将全部都给它

这种情况只需要把 删除,重新配置就可

回到这个页面完成配置,日期&时间可以根据实际时间进行调整。完成配置,点击




安装完毕,点击重启。(两台服务器都需要安装)
5.IP配置
我们这里用这个网络地址进行IP的分配(IP地址根据实际情况进行分配)
注:服务器只需要为网口一配置IP地址。由于CentOS 7版本的linux系统会根据不同的主板型号与网卡设备型号,赋予网卡不同的设备名称,所以我们在配置网卡的IP地址的时候,需要特别注意相应的网卡设备对应的实际名称。本文档以网卡一的设备名为enp61s0f0、网卡二的设备名为enp61s0f1为实例。
IP配置好后重启网络
1.节点规划
2.基础环境配置
远程工具连接
使用SecureCRT等远程工具进行连接
修改主机名以及配置主机名映射
关闭防火墙以及Selinux
上传资源包
这里用到两个资源包,一个是Openstack包,以及CentOS7的系统镜像包。我们第二个主机的yum源可以依靠ftp服务器实现所以只需上传至controller节点并配置好ftp服务器即可。
配置yum源
Controller节点的配置:
Compute节点的配置:
配置openstack环境变量
删除前面多余的可在底线命令模式下输入,也可使用进行密码的快速配置
可以将controller节点的文件传输至compute节点
注意:传输至compute节点后要将
#Tunnel Network Interface. example:x.x.x.x
INTERFACE_IP=10.2.12.10
中的INTERFACE_IP=10.2.12.10改为10.2.12.11与compute节点IP一一对应
3.安装Openstack各个组件
注意跑脚本的顺序以及跑脚本的对应主机是哪个,否则将无法搭建完成

1.创建外部网络


- 名称:可以随意填写(这里填了ExtNet)
 - 项目:选择admin项目
 - 供应商网络类型:选择VLAN
 - 物理网络:使用我们在环境变量写的provider
 - 段ID:使用我们的交换机配置好的VLAN100
 - 启用管理员状态:选择启用
 - 共享的:选择共享
 - 外部网络:选择创建外部网络
 - 创建子网:选择创建
 

- 子网名称:可以随意填写(这里填写ExtSNet)
 - 网络地址:10.2.12.0/23(使用实际的网络地址)
 - IP版本:IPv4
 - 网关IP:10.2.13.254(使用实际的路由网关IP)
 - 这些可填可不填
 - 激活dhcp:选择激活后能够从IP池自动分配IP自动分配IP
 - 分配地址吃:自动分配地址的IP范围,不设置将会在设定的子网范围内进行随机分配(这里设置10.2.12.20,10.2.13.253)
 - DNS服务器:提供域名解析,写了多个会根据每行进行读取(每行一个)
 - 主机路由:定义特定的目标网络活主机的访问路径
 

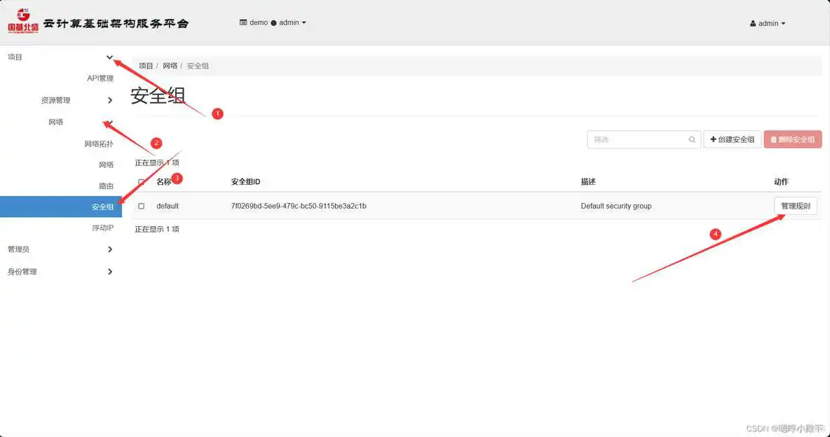
2.配置安全组
根据竞赛要求,需要使创建的云主机能够使用SecrueCRT远程连接工具连接,所以安全组遵循三进三出


红框内是添加的安全组,点击右边的添加规则可以添加安全组规则,点击删除规则可以删除安全组规则我们删除全部规则重新创建规则


选择红框内的三种规则


3.创建云主机类型


- 名称:随意填写(可以根据所对应的资源填写)
 - ID:填了就根据填写ID创建,否则将会自动生成
 - VCPU数量:创建的cpu数量
 - 内存:创建的内存大小
 - 根磁盘:创建的磁盘大小
 
4.镜像上传


- 镜像名称:随意填写
 - 文件:上传所需要使用的镜像文件
 - 镜像格式:选择QCOW2格式
 
5.创建云主机


- 名称:随意填写
 





点击创建实例,右边状态栏显示运行,没有错误便成功了.
(11条消息) openstack常见错误总结_failed to initialize spice server_Junfei-Yang的博客-CSDN博客
(11条消息) 云计算|OpenStack|错误记录和解决方案(不定时更新)_openstack网络出错_晚风_END的博客-CSDN博客
…
出现常见报错可以查看上面这些网址
1.No valid host was found.
 可能是因为模拟环境的问题导致创建时找不到可用主机,可以使用qemu模拟器进行创建
版权声明:
本文来自互联网用户投稿,该文观点仅代表作者本人,不代表本站立场。本站仅提供信息存储空间服务,不拥有所有权,不承担相关法律责任。
如若内容造成侵权、违法违规、事实不符,请将相关资料发送至xkadmin@xkablog.com进行投诉反馈,一经查实,立即处理!
转载请注明出处,原文链接:https://www.xkablog.com/rfx/16739.html