今天偶然遇到一个fastjson将字符串反序列化为一个对象的时候的问题,就是简单的通过com.alibaba.fastjson.JSON将对象转为字符串,然后再从字符串转换为原类型的对象。
涉及的代码也非常简单
这里应用了观察者模式,如果查询没有命中缓存,就会主动触发主题的通知方法notice(),最后会调用具体观察者的update()方法
而AdvancedProperty是一个数据库entity类
然后在查询数据的时候发生了类型转换异常。

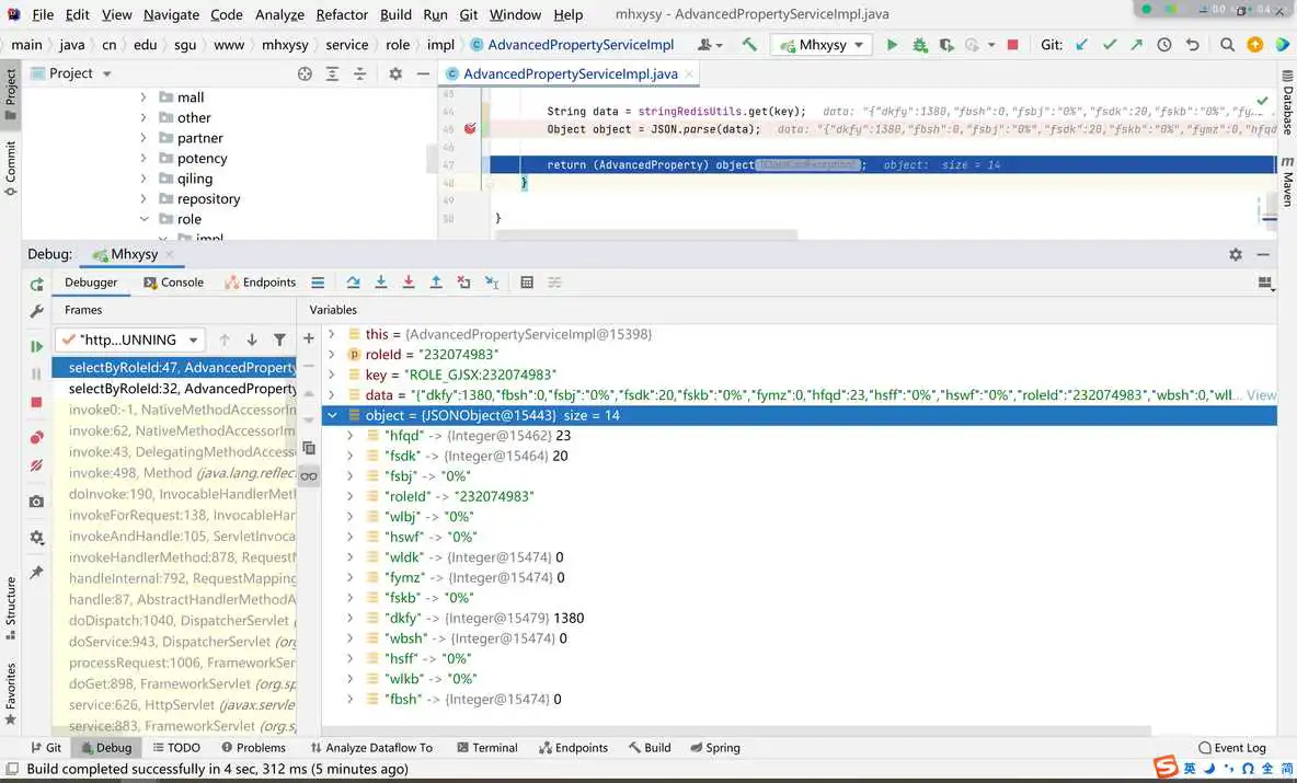
最后通过debug发现其实通过下面代码解析得到的对象的结构和AdvancedProperty是一样的

既然如此,不能转换类型,那就不转了呗,其实返回值的类型并不影响前端页面的数据渲染,所以把接口返回类型改为Object,问题完美解决~
调用JSON.parseObject(String, Class)方法指定转换的类型
到此这篇map转json字符串 转义符(map转json对象 fastjson)的文章就介绍到这了,更多相关内容请继续浏览下面的相关推荐文章,希望大家都能在编程的领域有一番成就!版权声明:
本文来自互联网用户投稿,该文观点仅代表作者本人,不代表本站立场。本站仅提供信息存储空间服务,不拥有所有权,不承担相关法律责任。
如若内容造成侵权、违法违规、事实不符,请将相关资料发送至xkadmin@xkablog.com进行投诉反馈,一经查实,立即处理!
转载请注明出处,原文链接:https://www.xkablog.com/qdvuejs/57610.html