Spring入门到精通
- 一、Spring的简介
- 1、什么是Spring
- 2、Spring发展历程
- 3、Spring的优势
- 4、Spring的体系结构
- 二、Spring快速入门
- 1、Spring程序开发步骤
- 2、创建Maven项目
- (1)创建项目
- (2)导入Spring开发的基本包坐标,在pom.xml当中
- (3)编写Dao接口和实现类
- (4)创建配置文件`applicationContext.xml`
- 三、Spring配置文件(实战)
- 1、Bean标签基本配置
- 2、Bean标签范围配置
- 3、Bean生命周期配置
- 4、Bean实例化三种方式
- 1) 使用无参构造方法实例化
- 2) 工厂静态方法实例化
- 3) 工厂静态方法实例化
- 5、Bean的依赖注入入门
- 1)创建 UserService,UserService 内部在调用 UserDao的save() 方法
- 2)将 UserServiceImpl 的创建权交给 Spring
- 3)从 Spring 容器中获得 UserService 进行操作,创建SpringRun
- 6、Bean的依赖注入分析
- 7、Bean的依赖注入方式
- 1)set方法注入
- a、在UserServiceImpl中添加setUserDao方法
- b、P命名空间注入本质也是set方法注入,但比起上述的set方法注入更加方便
- 2)构造方法注入
- 8、Bean的依赖注入的数据类型
- 1)普通数据类型的注入
- 2)集合数据类型(List)的注入
- 3)集合数据类型(List)的注入
- 4)集合数据类型( Map
1、什么是Spring
Spring是分层的 Java SE/EE应用 full-stack 轻量级开源框架,以 IoC(Inverse Of Control:反转控制)和 AOP(Aspect Oriented Programming:面向切面编程)为内核。
提供了展现层 SpringMVC 和持久层 Spring JDBCTemplate 以及业务层事务管理等众多的企业级应用技术,还能整合开源世界众多著名的第三方框架和类库,逐渐成为使用最多的Java EE 企业应用开源框架。
2、Spring发展历程

Rod Johnson ( Spring 之父)
Expert One-to-One J2EE Design and Development(2002)
阐述了 J2EE 使用EJB 开发设计的优点及解决方案
Expert One-to-One J2EE Development without EJB(2004)
阐述了 J2EE 开发不使用 EJB的解决方式(Spring 雏形)
3、Spring的优势
- 1)方便解耦,简化开发
通过 Spring 提供的 IoC容器,可以将对象间的依赖关系交由 Spring 进行控制,
避免硬编码所造成的过度耦合。
用户也不必再为单例模式类、属性文件解析等这些很底层的需求编写代码,
可以更专注于上层的应用。 - 2)AOP 编程的支持
通过 Spring的 AOP 功能,方便进行面向切面编程,
许多不容易用传统 OOP 实现的功能可以通过 AOP 轻松实现。 - 3)声明式事务的支持
可以将我们从单调烦闷的事务管理代码中解脱出来,
通过声明式方式灵活的进行事务管理,提高开发效率和质量。 - 4)方便程序的测试
可以用非容器依赖的编程方式进行几乎所有的测试工作,
测试不再是昂贵的操作,而是随手可做的事情。 - 5)方便集成各种优秀框架
Spring对各种优秀框架(Struts、Hibernate、Hessian、Quartz等)的支持。 - 6)降低 JavaEE API 的使用难度
Spring对 JavaEE API(如 JDBC、JavaMail、远程调用等)进行了薄薄的封装层,
使这些 API 的使用难度大为降低。 - 7)Java 源码是经典学习范例
Spring的源代码设计精妙、结构清晰、匠心独用,
处处体现着大师对Java 设计模式灵活运用以及对 Java技术的高深
造诣。它的源代码无意是 Java 技术的最佳实践的范例。
4、Spring的体系结构

1、Spring程序开发步骤


- 导入 Spring 开发的基本包坐标
- 编写 Dao 接口和实现类
- 创建 Spring 核心配置文件
- 在 Spring 配置文件中配置 UserDaoImpl
- 使用 Spring 的 API 获得 Bean 实例
2、创建Maven项目
(1)创建项目



(2)导入Spring开发的基本包坐标,在pom.xml当中

(3)编写Dao接口和实现类
- UserDao接口
- UserDaoImpl
(4)创建配置文件


导入坐标
创建Bean
创建applicationContext.xml
在配置文件中进行配置
创建ApplicationContext对象getBean
1、Bean标签基本配置
基本属性:
- id:Bean实例在Spring容器中的唯一标识
- class:Bean的全限定名称
2、Bean标签范围配置

- Bean的实例化个数:1个
- Bean的实例化时机:当Spring核心文件被加载时,实例化配置的Bean实例
- Bean的生命周期:
- 对象创建:当应用加载,创建容器时,对象就被创建了
- 对象运行:只要容器在,对象一直活着
- 对象销毁:当应用卸载,销毁容器时,对象就被销毁了
2)当scope的取值为prototype时
- Bean的实例化个数:多个
- Bean的实例化时机:当调用getBean()方法时实例化Bean
- 对象创建:当使用对象时,创建新的对象实例
- 对象运行:只要对象在使用中,就一直活着
- 对象销毁:当对象长时间不用时,被 Java 的垃圾回收器回收了
3、Bean生命周期配置
- init-method:指定类中的初始化方法名称
- destroy-method:指定类中销毁方法名称
4、Bean实例化三种方式
- 无参构造方法实例化
- 工厂静态方法实例化
- 工厂实例方法实例化
1) 使用无参构造方法实例化
它会根据默认无参构造方法来创建类对象,如果bean中没有默认无参构造函数,将会创建失败
2) 工厂静态方法实例化



3) 工厂静态方法实例化



5、Bean的依赖注入入门
1)创建 UserService,UserService 内部在调用 UserDao的save() 方法
- UserService
- UserServiceImpl
2)将 UserServiceImpl 的创建权交给 Spring

3)从 Spring 容器中获得 UserService 进行操作,创建SpringRun




6、Bean的依赖注入分析
目前UserService实例和UserDao实例都存在与Spring容器中,当前的做法是在容器外部获得UserService实例和UserDao实例,然后在程序中进行结合。

因为UserService和UserDao都在Spring容器中,而最终程序直接使用的是UserService,
所以可以在Spring容器中,将UserDao设置到UserService内部。

7、Bean的依赖注入方式
怎么将UserDao怎样注入到UserService内部呢?
- 构造方法
- set方法
1)set方法注入
a、在UserServiceImpl中添加setUserDao方法




b、P命名空间注入本质也是set方法注入,但比起上述的set方法注入更加方便
主要体现在配置文件中,如下:
首先,需要引入P命名空间:
其次,需要修改注入方式



2)构造方法注入




注入数据的三种数据类型
普通数据类型
引用数据类型
集合数据类型
其中引用数据类型,此处就不再赘述了,之前的操作都是对UserDao对象的引用进行注入的,下面将以set方法注入为例,演示普通数据类型和集合数据类型的注入。
8、Bean的依赖注入的数据类型
1)普通数据类型的注入
- 完善UserDaoImpl
- 完善applicationContext.xml


2)集合数据类型(List)的注入
- 完善UserDaoImpl
- 完善applicationContext.xml
- 运行测试
3)集合数据类型(List)的注入
- 创建User对象
- 完善UserDaoImpl
- 完善applicationContext.xml
- 运行测试
4)集合数据类型( Map<String,User> )的注入

- applicationContext.xml
- 运行测试

5)集合数据类型(Properties)的注入
- 完善UserDaoImpl
- 完善applicationContext.xml
- 运行测试
9、引入其他配置文件(分模块开发)
实际开发中,Spring的配置内容非常多,这就导致Spring配置很繁杂且体积很大,所以,可以将部分配置拆解到其他配置文件中,而在Spring主配置文件通过import标签进行加载
语法
测试
- 创建applicationContext-user.xml

- 完善UserDaoImpl
- 完善applicationContext.xml
- 运行测试
10、Spring的重点配置
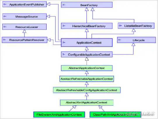
1、 ApplicationContext的继承体系

2、 ApplicationContext的实现类
1)ClassPathXmlApplicationContext
它是从类的根路径下加载配置文件 推荐使用这种
2)FileSystemXmlApplicationContext
它是从磁盘路径上加载配置文件,配置文件可以在磁盘的任意位置。
3)AnnotationConfigApplicationContext
当使用注解配置容器对象时,需要使用此类来创建 spring 容器。它用来读取注解。
3、getBean()方法使用


当参数的数据类型是Class类型时,表示根据类型从容器中匹配Bean实例,
当容器中相同类型的Bean有多个时,则此方法会报错。
4、知识要点
Spring的重点API
到此这篇java 自学网站(java自学网公众号)的文章就介绍到这了,更多相关内容请继续浏览下面的相关推荐文章,希望大家都能在编程的领域有一番成就!版权声明:
本文来自互联网用户投稿,该文观点仅代表作者本人,不代表本站立场。本站仅提供信息存储空间服务,不拥有所有权,不承担相关法律责任。
如若内容造成侵权、违法违规、事实不符,请将相关资料发送至xkadmin@xkablog.com进行投诉反馈,一经查实,立即处理!
转载请注明出处,原文链接:https://www.xkablog.com/jjc/73845.html