下载的文件直接在IDA Pro64打开,可以看到flag

第一步:查壳,结果如图

//此界面按空格,可以进入汇编语言
第二步:IDA64打开.exe文件,结果如下

第三步:按F5,结果如下

可以看到提示:flag由三部分组成
第四步:按shift+F12,打开string界面,结果如下

可以看到第一部分flag,接下来按照提示寻找第二部分flag。
第五步:在函数部分找到可疑函数,结果如下

找到了第二部分flag,接下来找第三部分flag
第六步:在函数部分双击可疑函数,结果如下

提示表明,需要找到什么函数指向这个可疑函数
第七步:点击br0ken_4parT_,点击x,再点击OK,结果如下

第八步:将ASCII码转换成字符(按R),结果如下

找到第三部分flag,但显然并不完全
第九步:按Tab,结果如下

找到了第三部分剩余的flag
四部分合起来构成flag
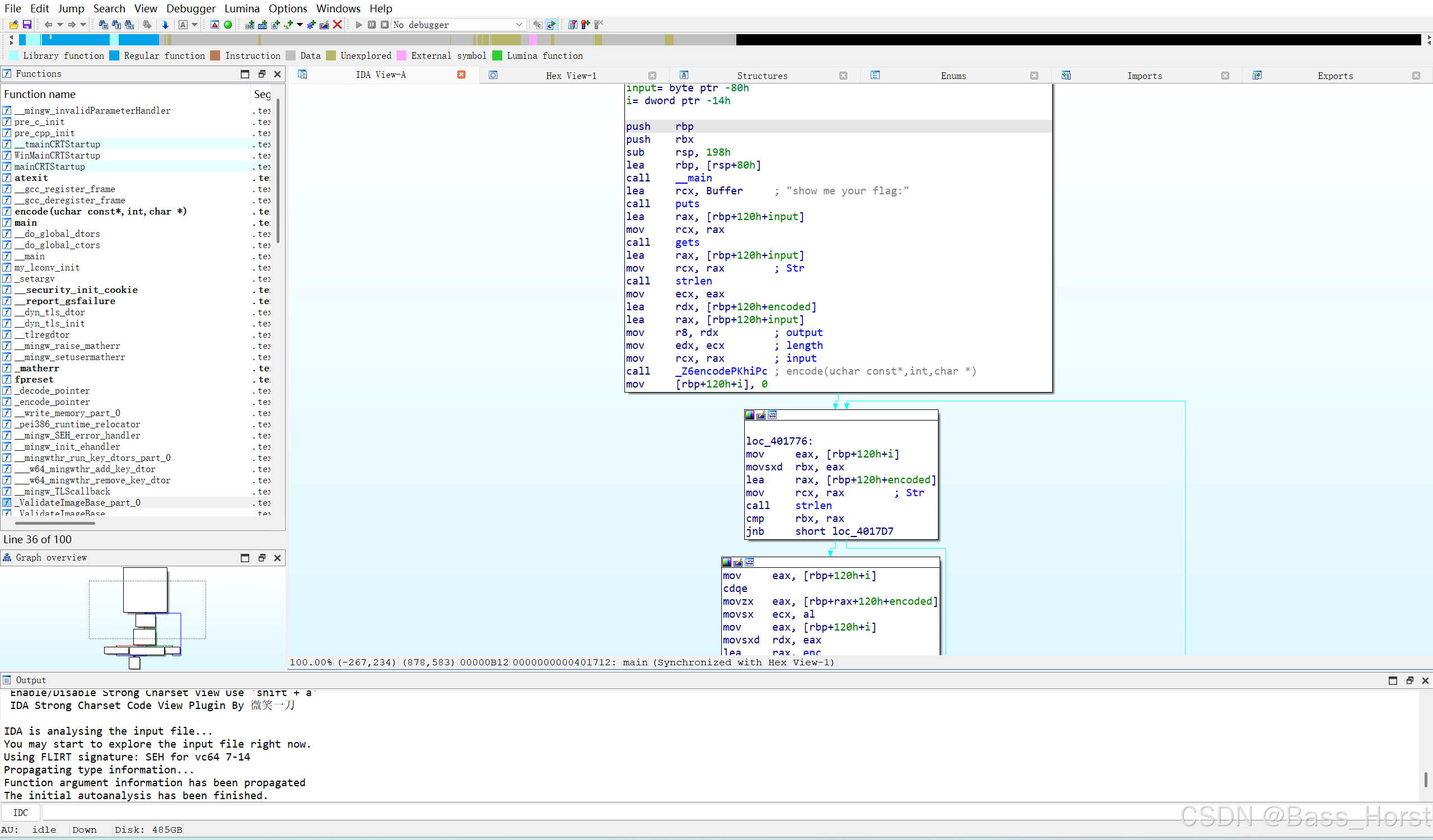
看文件名,可以看出是一个base64的加密
1.查壳,结果如下

2.IDA64打开,结果如下

3.按Tab,结果如下

可以看到,有一个encode加密,与enc[i]进行比较
4.双击enc,找到加密字符,结果如图

5.对该串字符进行base解密,得到flag
HYNUCTF{HYNUCTF{HYNUCTF{HYNUCTF{HYNUCTF{}}}}}
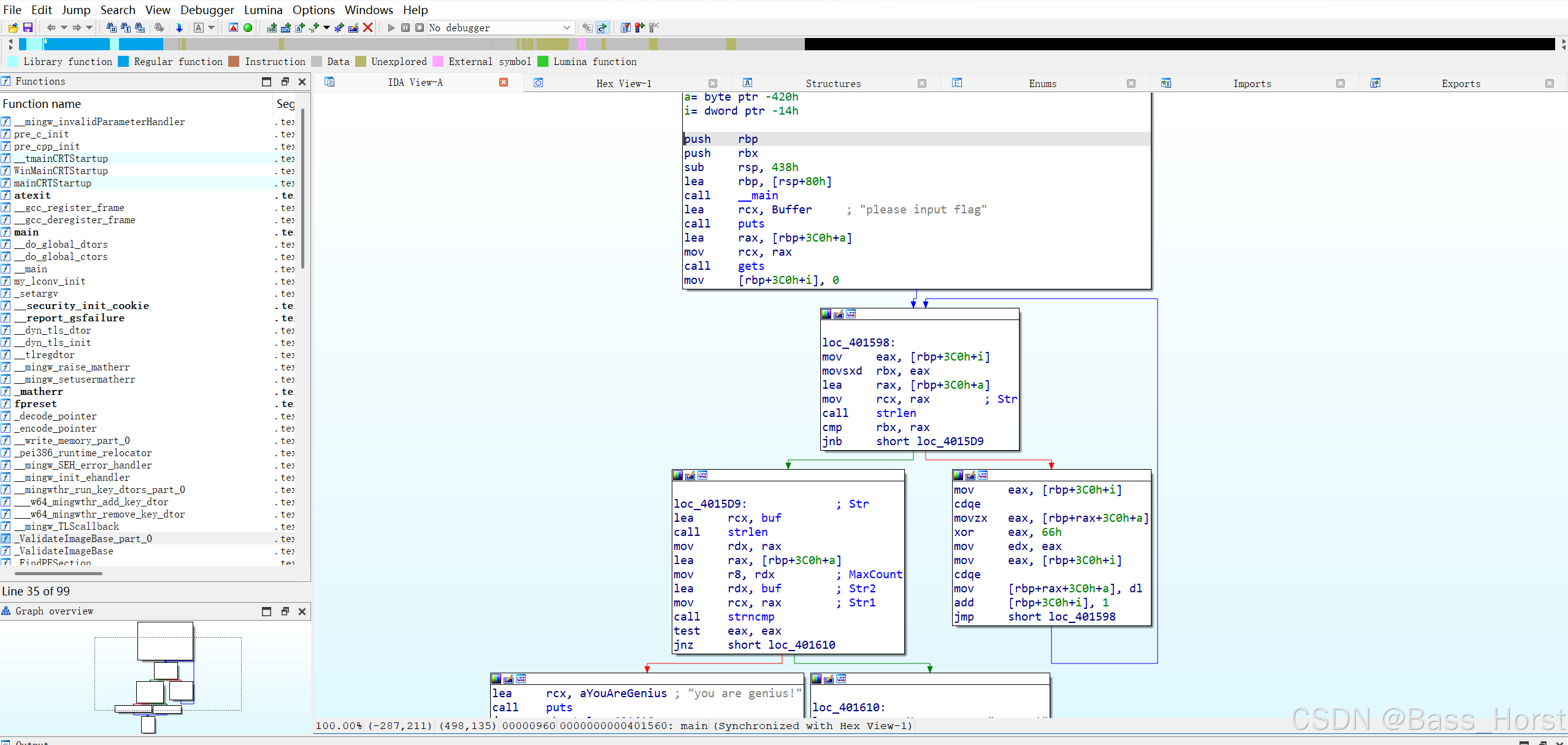
1.查壳,结果如图

2.IDA64打开文件,结果如图
3.按Tab结果如图

可以看到一个异或操作
4.双击buf,找到异或数

5.写个脚本,对该串数字进行异或,得到flag
flag为:HYNUCTF{x0r_1s_very_c0mm0m_1n_Rever3e}
1.查壳,结果如图

可以看到,用的upx壳,接下来,脱壳
2.将目标文件和upx文件放在同一个位置

3.在终端打开,结果如图

4.输入.쾆d 然后把目标文件拖进终端,回车。结果如图

(我这个文件已经脱过壳了)
5.IDA64打开目标文件,结果如图

flag为:HYNUCTF{UPX_15_S0_e@sy}
到此这篇de4dot解密字符串(dex解密字符串)的文章就介绍到这了,更多相关内容请继续浏览下面的相关 推荐文章,希望大家都能在编程的领域有一番成就!版权声明:
本文来自互联网用户投稿,该文观点仅代表作者本人,不代表本站立场。本站仅提供信息存储空间服务,不拥有所有权,不承担相关法律责任。
如若内容造成侵权、违法违规、事实不符,请将相关资料发送至xkadmin@xkablog.com进行投诉反馈,一经查实,立即处理!
转载请注明出处,原文链接:https://www.xkablog.com/bcyy/80562.html